Antes de comenzar como esta primera clase de Lógica de Programación les voy a mostrar un tozo de código para que lo vean y si no entiendes nada no importa al final de esta clase vas a entenderlo de una manera muy fácil. No entiendes nada al final de esta clase vas a terminar comprendiendo […]
Este año, más de 100,000 desarrolladores le contaron a stackoverflow.com cómo aprenden, construyen sus carreras, qué herramientas están usando y qué quieren en un trabajo. Cada año, le preguntamos a la comunidad de desarrolladores sobre todo, desde sus tecnologías favoritas hasta sus preferencias laborales. Este año marca el octavo año en que publicamos nuestros resultados anuales […]
La nave espacial Mars podría probar el vuelo a principios de 2019. Durante una sesión de preguntas y respuestas sorpresa en el festival 2018 South by Southwest en Austin, Texas, el famoso empresario Elon Musk hizo otro reclamo audaz. Él calcula que los vuelos de prueba para la nave espacial “Big Falcon Rocket” (BFR) de SpaceX […]
Edward Joseph Snowden es un consultor tecnológico estadounidense, informante, antiguo empleado de la CIA (Agencia Central de Inteligencia) y de la NSA (Agencia de Seguridad Nacional). Esta historia se actualizó a las 10:37 p.m. El ex contratista de la Agencia de Seguridad Nacional, Edward Snowden, contó en Facebook y en un tweet el sábado después de que […]
En este código se una un formulario HTML con un campo fecha donde la persona escribe su fecha de nacimiento en el formato dia/mes/año al dar clic en el botón Consultar. <h1>Calculo de Edad</h1> <form id=”form1″ name=”form1″ method=”post” action=””> <label for=”textfield”>Fecha de Nacimiento</label> <input type=”text” name=”fecha” id=”fecha” /> Formato (dia/mes/año) ejemp: 16/01/1980 <input type=”button” id=”consultar” […]
Conoce la trama enfermiza que los fabricantes han ocultado durante años Si debemos nombrar a un periférico que genera odio instantáneo entre todos los usuarios de ordenador, independientemente del idioma, la región, la marca escogida o el sistema operativo instalado… es la impresora. Aún con años enteros de desarrollo sobre los hombros, cada fabricante se las ha arreglado […]
La última actualización de las aplicaciones de iOS y Android ha traído novedades a los grupos de WhatsApp. Aunque no se trata de grandes cambios, las nuevas características ayudarán a mejorar la experiencia de los usuarios en los chats grupales. Una de las novedades que ya está disponible con la nueva actualización de WhatsApp es la descripción de grupo, una función que […]
Según la revista Computer Hoy Estos son los mejores lenguajes de programación para aquellas personas que se quieren iniciar en el mundo de la programación: Existen cientos de lenguajes de programación diferentes, y cada uno de ellos tiene un propósito, y una curva de aprendizaje. Muchos comparten la misma estructura, o sirven como base para después aprender […]
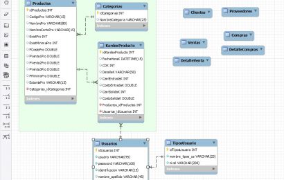
Siguiente con esta lección trabajamos la ventana de inventario en Visual Basic 6, la cual nos muestra el listado de productos de nuestro inventario. En este vídeo se termina de organizar la ventana de Productos y se inicia con la ventana de Inventario, para la ventana de productos nos faltaba inicializar los campos de formulario […]
La ingeniera gallega destaca por sus conocimientos en uno de los lenguajes de programación muy poco conocidos y con más demanda. Se hizo el pasaporte para su primer trabajo. Su abuela no entendía muy bien por qué se iba tan lejos. Tampoco entiende muy bien por qué sigue al otro lado del mundo, pero ella […]

